Nubium Policy Manager
Nubium Policy Manager is an application framework for centralized and unified network policy management and enforcement. Manage networks, networking devices, VLANs, Layer 2/3 interfaces and its property details like admin status, switch-port VLAN trunks and access ports, VLAN IDs, IP addresses and much more.
Comprehensive integration in modular and open standard based application configuration framework that simplify network management and administration, allowing modular network infrastructure, vendor independent design that transforms existing networking system towards the next generation networking systems characterized by the 10G core, 1G desktop switching throughput, advanced QoS mechanisms, more secure, les power consumption and minimization of the total cost of ownership.
Networking administration is improved by moving from connecting to each device to maintain the configuration changes for vendor and type specific devices and commands to centralized management of the networking policy. NET.Manager Studio, based on the specified networking policy, builds the device’s configuration, calculates configuration changes and applies these changes on a multiple devices simultaneously. During the system lifecycle you can verify policy consistency by using discovery and importing tools to validate is your system consistent with specified policy.
Features
- Centralized, comprehensive and intuitive network policy management.
- Network policy control and enforcement across all networking devices.
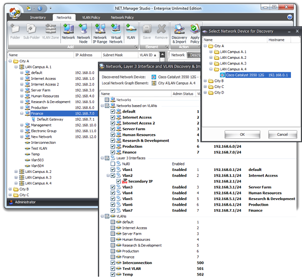
- Managed objects:
- Inventory: Organizations, Cities, LANs, Buildings, Floors, Rooms, Racks, Layer 2 Switches, Layer 3 Switches, Routers and Network Devices
- Networks: VLAN Zones, Networks (IP Address, Subnet Mask, VLAN ID), Network Nodes (IP Address)
- VLAN Policy: VLAN Zones, Network Device's Layer 2 Interfaces (Admin Status, Port VLAN Mode (Access, Trunk, Double Tagging), switch port VLAN ID)
- Network Policy: Network Device's Layer 3 Interfaces (Admin Status, IP Address (Network Node))
- Simple, easy and centralized VLAN management without need for additional VLAN protocol usage, like Cisco VTP or GVRP.
- Vendor independent network devices configuration builds.
- Leading network device vendors supported including Cisco, Dell, HP, 3Com, ZyXEL, Linksys and athers.
- New upgrades/releases will expand supported networking device list according to the customer requests.
- Enabling modular network design and more effectively usage of new advanced switching technology to be ready for next generation networking matching 10G Ethernet switching and IPv6 support.
- Lowering total cost of the networking equipment and the ownership.
- Configuration backup for every single networking device.
- Device management passwords backup and recovery (SNMP, Terminal, Web).
- Easy implementation and adoption in existing systems by powerful Layer 2 and 3 Discovery & Import tools.
- Network policy consistency checking and policy validation during the system lifecycle.
- Reducing need for specific CLI management.
- Automated network device communication and management using SNMP, Telnet and/or HTTP protocol.
- Moving from single device specific management to centralized, unified and open standard based management.
- Modular, extensible, future safe and open source based application architecture framework with open configuration standards that allowing 3rd parties to support any required equipment and vendors.
- Powered by free open source SimpleObjects project.
- Source code available.
System Requirements
- Operating System: Microsoft Windows – Windows 7/8/10/11; Windows Server 2012/2016/2019/2022; 32 bit and 64 bit version supported.
- .Net Framework (included in NET.Manager Studio installation).
- Database Server: Microsoft SQL Server/Express 2014 and above. Express editions are free and 2014 Express edition is included in the Nubium Policy Manager Setup installation.
Note: SQL Server/Express 2014 has hardware and software system requirements. - Memory: 2 Gigabytes (GB) of RAM; 4 GB recommended.
- Hard Disk: 150 MB of available hard disk space.
- TCP/IP communication stack: TCP/IP compliance for network connectivity between management station and networking devices.
- ODBC connectivity: ODBC driver for SQL Server (Microsoft SQL Server/Express 2014 will install it).
- TFTP Server (optional).
- Network connections: SNMP, Telnet, SSH, HTTP, TFTP.
Ordering Part Numbers
| Part Number | Description | Nodes |
| NPM-144N | Nubium Policy Manager - Free Edition | 20 |
| NPM-400N | Nubium Policy Manager - Home Edition | 100 |
| NPM-1000N | Nubium Policy Manager - Office Edition | 400 |
| NPM-3000N | Nubium Policy Manager - Professional Edition | 1.000 |
| NPM-7000N | Nubium Policy Manager - Enterprise Edition | 4.000 |
| NPM-XN | Nubium Policy Manager - Enterprise Unlimited Edition | Unlimited |
| NPM-XN+SC | Nubium Policy Manager - Enterprise Unlimited Edition + Source Code | Unlimited |
Number of Nodes = Number of Network Devices + Number of Interfaces